07、MDIO总线介绍及注册
mdio bus是mdio管里phy寄存器的总线,此总线非设备驱动模型之总线。mdiobus在内核中用mii_bus结构体描述,mii_bus定义如下:
📢今天介绍以太网的mii_bus结构的stmmac_mdio_register注册函数解析
phy id 是移植过程中,最为关注的内容。
一、mii_bus
目录:linux/phy.h
/*
* The Bus class for PHYs. Devices which provide access to
* PHYs should register using this structure
*/
struct mii_bus {
struct module *owner;
const char *name;
char id[MII_BUS_ID_SIZE];
void *priv;
int (*read)(struct mii_bus *bus, int addr, int regnum);
int (*write)(struct mii_bus *bus, int addr, int regnum, u16 val);
int (*reset)(struct mii_bus *bus);
/*
* A lock to ensure that only one thing can read/write
* the MDIO bus at a time
*/
struct mutex mdio_lock;
struct device *parent;
enum {
MDIOBUS_ALLOCATED = 1,
MDIOBUS_REGISTERED,
MDIOBUS_UNREGISTERED,
MDIOBUS_RELEASED,
} state;
struct device dev;
/* list of all PHYs on bus */
struct mdio_device *mdio_map[PHY_MAX_ADDR];
/* PHY addresses to be ignored when probing */
u32 phy_mask;
/* PHY addresses to ignore the TA/read failure */
u32 phy_ignore_ta_mask;
/*
* An array of interrupts, each PHY's interrupt at the index
* matching its address
*/
int irq[PHY_MAX_ADDR];
/* GPIO reset pulse width in microseconds */
int reset_delay_us;
/* RESET GPIO descriptor pointer */
struct gpio_desc *reset_gpiod;
};2
3
4
5
6
7
8
9
10
11
12
13
14
15
16
17
18
19
20
21
22
23
24
25
26
27
28
29
30
31
32
33
34
35
36
37
38
39
40
41
42
43
44
45
46
47
48
49
mdiobus代码在内核源码树中的位置为:drivers/net/phy/mdio_bus.c。

跟mdiobus_register
二、mii_bus的注册
MAC控制器来完成MDIO总线的注册
使用者stmmac_mdio.c --- stmmac_dvr_probe
定义位置:stmmac_mdio.c
/**
* stmmac_mdio_register
* @ndev: net device structure
* Description: it registers the MII bus
*/
int stmmac_mdio_register(struct net_device *ndev)
{
int err = 0;
struct mii_bus *new_bus;
struct stmmac_priv *priv = netdev_priv(ndev);
struct stmmac_mdio_bus_data *mdio_bus_data = priv->plat->mdio_bus_data;
struct device_node *mdio_node = priv->plat->mdio_node;
int addr, found;
if (!mdio_bus_data)
return 0;
new_bus = mdiobus_alloc();
if (!new_bus)
return -ENOMEM;
if (mdio_bus_data->irqs)
memcpy(new_bus->irq, mdio_bus_data->irqs, sizeof(new_bus->irq));
#ifdef CONFIG_OF
if (priv->device->of_node)
mdio_bus_data->reset_gpio = -1;
#endif
new_bus->name = "stmmac";
new_bus->read = &stmmac_mdio_read;
new_bus->write = &stmmac_mdio_write;
new_bus->reset = &stmmac_mdio_reset;
snprintf(new_bus->id, MII_BUS_ID_SIZE, "%s-%x",
new_bus->name, priv->plat->bus_id);
new_bus->priv = ndev;
new_bus->phy_mask = mdio_bus_data->phy_mask;
new_bus->parent = priv->device;
if (mdio_node)
err = of_mdiobus_register(new_bus, mdio_node);
else
err = mdiobus_register(new_bus);2
3
4
5
6
7
8
9
10
11
12
13
14
15
16
17
18
19
20
21
22
23
24
25
26
27
28
29
30
31
32
33
34
35
36
37
38
39
40
41
42
43
44
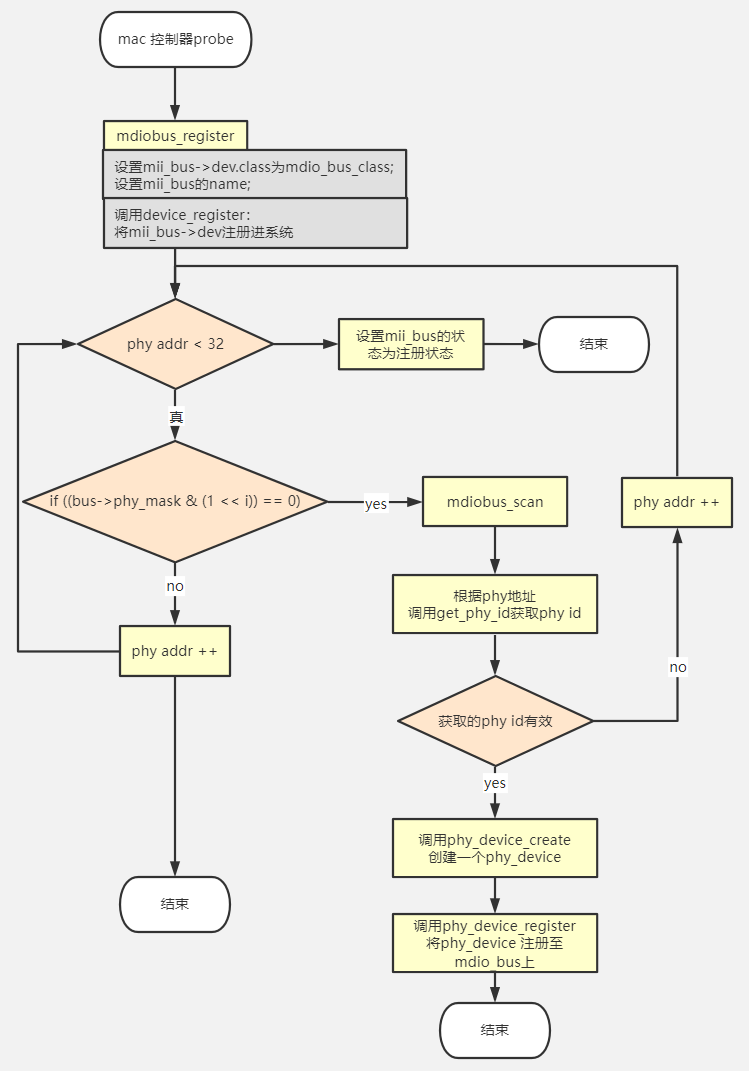
该接口主要用于向系统中注册一个mii_bus device,并将该device注册至mdio_bus_class。
调用
device_register,将该mii_bus的device成员注册至系统的device_kset中,并完成与mdio_bus_class的关联;针对
phy address范围为[0-31],且mii_bus未设置忽略该phyid检测,则调用mdio_scan去搜索该phy addr下是否挂载了phy device(通过mii_bus->read接口,获取phy id),若获取到phy_id,则调用phy_device_register,将扫描到的phy_device注册至mdio_bus_type中。

目录:drivers\net\phy\mdio_bus.c
#define mdiobus_register(bus) __mdiobus_register(bus, THIS_MODULE)
/**
* __mdiobus_register - bring up all the PHYs on a given bus and attach them to bus
* @bus: target mii_bus
* @owner: module containing bus accessor functions
*
* Description: Called by a bus driver to bring up all the PHYs
* on a given bus, and attach them to the bus. Drivers should use
* mdiobus_register() rather than __mdiobus_register() unless they
* need to pass a specific owner module. MDIO devices which are not
* PHYs will not be brought up by this function. They are expected to
* to be explicitly listed in DT and instantiated by of_mdiobus_register().
*
* Returns 0 on success or < 0 on error.
*/
int __mdiobus_register(struct mii_bus *bus, struct module *owner)
{
struct mdio_device *mdiodev;
int i, err;
struct gpio_desc *gpiod;
if (NULL == bus || NULL == bus->name ||
NULL == bus->read || NULL == bus->write)
return -EINVAL;
BUG_ON(bus->state != MDIOBUS_ALLOCATED &&
bus->state != MDIOBUS_UNREGISTERED);
bus->owner = owner;
bus->dev.parent = bus->parent;
bus->dev.class = &mdio_bus_class;
bus->dev.groups = NULL;
dev_set_name(&bus->dev, "%s", bus->id);
err = device_register(&bus->dev);
if (err) {
pr_err("mii_bus %s failed to register\n", bus->id);
put_device(&bus->dev);
return -EINVAL;
}
mutex_init(&bus->mdio_lock);
/* de-assert bus level PHY GPIO resets */
if (bus->num_reset_gpios > 0) {
bus->reset_gpiod = devm_kcalloc(&bus->dev,
bus->num_reset_gpios,
sizeof(struct gpio_desc *),
GFP_KERNEL);
if (!bus->reset_gpiod)
return -ENOMEM;
}
for (i = 0; i < bus->num_reset_gpios; i++) {
gpiod = devm_gpiod_get_index(&bus->dev, "reset", i,
GPIOD_OUT_LOW);
if (IS_ERR(gpiod)) {
err = PTR_ERR(gpiod);
if (err != -ENOENT) {
dev_err(&bus->dev,
"mii_bus %s couldn't get reset GPIO\n",
bus->id);
return err;
}
} else {
bus->reset_gpiod[i] = gpiod;
gpiod_set_value_cansleep(gpiod, 1);
udelay(bus->reset_delay_us);
gpiod_set_value_cansleep(gpiod, 0);
}
}
if (bus->reset)
bus->reset(bus);
//#define PHY_MAX_ADDR 32
for (i = 0; i < PHY_MAX_ADDR; i++) {
if ((bus->phy_mask & (1 << i)) == 0) {
struct phy_device *phydev;
phydev = mdiobus_scan(bus, i);
if (IS_ERR(phydev) && (PTR_ERR(phydev) != -ENODEV)) {
err = PTR_ERR(phydev);
goto error;
}
}
}
mdiobus_setup_mdiodev_from_board_info(bus, mdiobus_create_device);
bus->state = MDIOBUS_REGISTERED;
pr_info("%s: probed\n", bus->name);
return 0;
error:
while (--i >= 0) {
mdiodev = bus->mdio_map[i];
if (!mdiodev)
continue;
mdiodev->device_remove(mdiodev);
mdiodev->device_free(mdiodev);
}
/* Put PHYs in RESET to save power */
for (i = 0; i < bus->num_reset_gpios; i++) {
if (bus->reset_gpiod[i])
gpiod_set_value_cansleep(bus->reset_gpiod[i], 1);
}
device_del(&bus->dev);
return err;
}
EXPORT_SYMBOL(__mdiobus_register);2
3
4
5
6
7
8
9
10
11
12
13
14
15
16
17
18
19
20
21
22
23
24
25
26
27
28
29
30
31
32
33
34
35
36
37
38
39
40
41
42
43
44
45
46
47
48
49
50
51
52
53
54
55
56
57
58
59
60
61
62
63
64
65
66
67
68
69
70
71
72
73
74
75
76
77
78
79
80
81
82
83
84
85
86
87
88
89
90
91
92
93
94
95
96
97
98
99
100
101
102
103
104
105
106
107
108
109
110
111
112
113
114
三、PHY ID的扫描
目录:drivers\net\phy\mdio_bus.c
phy/mdio_bus.c

/**
* mdiobus_scan - scan a bus for MDIO devices.
* @bus: mii_bus to scan
* @addr: address on bus to scan
*
* This function scans the MDIO bus, looking for devices which can be
* identified using a vendor/product ID in registers 2 and 3. Not all
* MDIO devices have such registers, but PHY devices typically
* do. Hence this function assumes anything found is a PHY, or can be
* treated as a PHY. Other MDIO devices, such as switches, will
* probably not be found during the scan.
*/
struct phy_device *mdiobus_scan(struct mii_bus *bus, int addr)
{
struct phy_device *phydev;
int err;
phydev = get_phy_device(bus, addr, false);
if (IS_ERR(phydev))
return phydev;
/*
* For DT, see if the auto-probed phy has a correspoding child
* in the bus node, and set the of_node pointer in this case.
*/
of_mdiobus_link_mdiodev(bus, &phydev->mdio);
err = phy_device_register(phydev);
if (err) {
phy_device_free(phydev);
return ERR_PTR(-ENODEV);
}
return phydev;
}
EXPORT_SYMBOL(mdiobus_scan);2
3
4
5
6
7
8
9
10
11
12
13
14
15
16
17
18
19
20
21
22
23
24
25
26
27
28
29
30
31
32
33
34
35
36
3.1、get_phy_device
目录:drivers\net\phy\phy_device.c

/**
* get_phy_device - reads the specified PHY device and returns its @phy_device
* struct
* @bus: the target MII bus
* @addr: PHY address on the MII bus
* @is_c45: If true the PHY uses the 802.3 clause 45 protocol
*
* Description: Reads the ID registers of the PHY at @addr on the
* @bus, then allocates and returns the phy_device to represent it.
*/
struct phy_device *get_phy_device(struct mii_bus *bus, int addr, bool is_c45)
{
struct phy_c45_device_ids c45_ids = {0};
u32 phy_id = 0;
int r;
r = get_phy_id(bus, addr, &phy_id, is_c45, &c45_ids);
if (r)
return ERR_PTR(r);
/* If the phy_id is mostly Fs, there is no device there */
if ((phy_id & 0x1fffffff) == 0x1fffffff)
return ERR_PTR(-ENODEV);
return phy_device_create(bus, addr, phy_id, is_c45, &c45_ids);
}
EXPORT_SYMBOL(get_phy_device);2
3
4
5
6
7
8
9
10
11
12
13
14
15
16
17
18
19
20
21
22
23
24
25
26
27
get_phy_id:
/**
* get_phy_id - reads the specified addr for its ID.
* @bus: the target MII bus
* @addr: PHY address on the MII bus
* @phy_id: where to store the ID retrieved.
* @is_c45: If true the PHY uses the 802.3 clause 45 protocol
* @c45_ids: where to store the c45 ID information.
*
* Description: In the case of a 802.3-c22 PHY, reads the ID registers
* of the PHY at @addr on the @bus, stores it in @phy_id and returns
* zero on success.
*
* In the case of a 802.3-c45 PHY, get_phy_c45_ids() is invoked, and
* its return value is in turn returned.
*
*/
static int get_phy_id(struct mii_bus *bus, int addr, u32 *phy_id,
bool is_c45, struct phy_c45_device_ids *c45_ids)
{
int phy_reg;
if (is_c45)
return get_phy_c45_ids(bus, addr, phy_id, c45_ids);
/* Grab the bits from PHYIR1, and put them in the upper half */
phy_reg = mdiobus_read(bus, addr, MII_PHYSID1);
if (phy_reg < 0) {
/* if there is no device, return without an error so scanning
* the bus works properly
*/
if (phy_reg == -EIO || phy_reg == -ENODEV) {
*phy_id = 0xffffffff;
return 0;
}
return -EIO;
}
*phy_id = (phy_reg & 0xffff) << 16;
/* Grab the bits from PHYIR2, and put them in the lower half */
phy_reg = mdiobus_read(bus, addr, MII_PHYSID2);
if (phy_reg < 0) {
/* returning -ENODEV doesn't stop bus scanning */
return (phy_reg == -EIO || phy_reg == -ENODEV) ? -ENODEV : -EIO;
}
*phy_id |= (phy_reg & 0xffff);
return 0;
}2
3
4
5
6
7
8
9
10
11
12
13
14
15
16
17
18
19
20
21
22
23
24
25
26
27
28
29
30
31
32
33
34
35
36
37
38
39
40
41
42
43
44
45
46
47
48
49
50
51
52
如果是C45:
get_phy_c45_ids
static int get_phy_c45_ids(struct mii_bus *bus, int addr, u32 *phy_id,
struct phy_c45_device_ids *c45_ids) {
int phy_reg;
int i, reg_addr;
const int num_ids = ARRAY_SIZE(c45_ids->device_ids);
u32 *devs = &c45_ids->devices_in_package;
/* Find first non-zero Devices In package. Device zero is reserved
* for 802.3 c45 complied PHYs, so don't probe it at first.
*/
for (i = 1; i < num_ids && *devs == 0; i++) {
phy_reg = get_phy_c45_devs_in_pkg(bus, addr, i, devs);
if (phy_reg < 0)
return -EIO;
if ((*devs & 0x1fffffff) == 0x1fffffff) {
/* If mostly Fs, there is no device there,
* then let's continue to probe more, as some
* 10G PHYs have zero Devices In package,
* e.g. Cortina CS4315/CS4340 PHY.
*/
phy_reg = get_phy_c45_devs_in_pkg(bus, addr, 0, devs);
if (phy_reg < 0)
return -EIO;
/* no device there, let's get out of here */
if ((*devs & 0x1fffffff) == 0x1fffffff) {
*phy_id = 0xffffffff;
return 0;
} else {
break;
}
}
}
/* Now probe Device Identifiers for each device present. */
for (i = 1; i < num_ids; i++) {
if (!(c45_ids->devices_in_package & (1 << i)))
continue;
reg_addr = MII_ADDR_C45 | i << 16 | MII_PHYSID1;
phy_reg = mdiobus_read(bus, addr, reg_addr);
if (phy_reg < 0)
return -EIO;
c45_ids->device_ids[i] = (phy_reg & 0xffff) << 16;
reg_addr = MII_ADDR_C45 | i << 16 | MII_PHYSID2;
phy_reg = mdiobus_read(bus, addr, reg_addr);
if (phy_reg < 0)
return -EIO;
c45_ids->device_ids[i] |= (phy_reg & 0xffff);
}
*phy_id = 0;
return 0;
}2
3
4
5
6
7
8
9
10
11
12
13
14
15
16
17
18
19
20
21
22
23
24
25
26
27
28
29
30
31
32
33
34
35
36
37
38
39
40
41
42
43
44
45
46
47
48
49
50
51
52
53
54
55
get_phy_id前面咱们分析过,现在重点分析phy_device_create
struct phy_device *phy_device_create(struct mii_bus *bus, int addr, int phy_id,
bool is_c45,
struct phy_c45_device_ids *c45_ids)
{
struct phy_device *dev;
struct mdio_device *mdiodev;
/* We allocate the device, and initialize the default values */
dev = kzalloc(sizeof(*dev), GFP_KERNEL);
if (!dev)
return ERR_PTR(-ENOMEM);
mdiodev = &dev->mdio;
mdiodev->dev.release = phy_device_release;
mdiodev->dev.parent = &bus->dev;
mdiodev->dev.bus = &mdio_bus_type;
mdiodev->bus = bus;
mdiodev->pm_ops = MDIO_BUS_PHY_PM_OPS;
mdiodev->bus_match = phy_bus_match;
mdiodev->addr = addr;
mdiodev->flags = MDIO_DEVICE_FLAG_PHY;
mdiodev->device_free = phy_mdio_device_free;
mdiodev->device_remove = phy_mdio_device_remove;
dev->speed = 0;
dev->duplex = -1;
dev->pause = 0;
dev->asym_pause = 0;
dev->link = 1;
dev->interface = PHY_INTERFACE_MODE_GMII;
dev->autoneg = AUTONEG_ENABLE;
dev->is_c45 = is_c45;
dev->phy_id = phy_id;
if (c45_ids)
dev->c45_ids = *c45_ids;
dev->irq = bus->irq[addr];
dev_set_name(&mdiodev->dev, PHY_ID_FMT, bus->id, addr);
dev->state = PHY_DOWN;
mutex_init(&dev->lock);
INIT_DELAYED_WORK(&dev->state_queue, phy_state_machine);
INIT_WORK(&dev->phy_queue, phy_change_work);
/* Request the appropriate module unconditionally; don't
* bother trying to do so only if it isn't already loaded,
* because that gets complicated. A hotplug event would have
* done an unconditional modprobe anyway.
* We don't do normal hotplug because it won't work for MDIO
* -- because it relies on the device staying around for long
* enough for the driver to get loaded. With MDIO, the NIC
* driver will get bored and give up as soon as it finds that
* there's no driver _already_ loaded.
*/
request_module(MDIO_MODULE_PREFIX MDIO_ID_FMT, MDIO_ID_ARGS(phy_id));
device_initialize(&mdiodev->dev);
return dev;
}
EXPORT_SYMBOL(phy_device_create);2
3
4
5
6
7
8
9
10
11
12
13
14
15
16
17
18
19
20
21
22
23
24
25
26
27
28
29
30
31
32
33
34
35
36
37
38
39
40
41
42
43
44
45
46
47
48
49
50
51
52
53
54
55
56
57
58
59
60
61
62
63
其中:phy_bus_match

目录:drivers\base\core.c
/**
* device_initialize - init device structure.
* @dev: device.
*
* This prepares the device for use by other layers by initializing
* its fields.
* It is the first half of device_register(), if called by
* that function, though it can also be called separately, so one
* may use @dev's fields. In particular, get_device()/put_device()
* may be used for reference counting of @dev after calling this
* function.
*
* All fields in @dev must be initialized by the caller to 0, except
* for those explicitly set to some other value. The simplest
* approach is to use kzalloc() to allocate the structure containing
* @dev.
*
* NOTE: Use put_device() to give up your reference instead of freeing
* @dev directly once you have called this function.
*/
void device_initialize(struct device *dev)
{
dev->kobj.kset = devices_kset;
kobject_init(&dev->kobj, &device_ktype);
INIT_LIST_HEAD(&dev->dma_pools);
mutex_init(&dev->mutex);
lockdep_set_novalidate_class(&dev->mutex);
spin_lock_init(&dev->devres_lock);
INIT_LIST_HEAD(&dev->devres_head);
device_pm_init(dev);
set_dev_node(dev, -1);
#ifdef CONFIG_GENERIC_MSI_IRQ
INIT_LIST_HEAD(&dev->msi_list);
#endif
INIT_LIST_HEAD(&dev->links.consumers);
INIT_LIST_HEAD(&dev->links.suppliers);
dev->links.status = DL_DEV_NO_DRIVER;
}
EXPORT_SYMBOL_GPL(device_initialize);2
3
4
5
6
7
8
9
10
11
12
13
14
15
16
17
18
19
20
21
22
23
24
25
26
27
28
29
30
31
32
33
34
35
36
37
38
39
3.2、phy_device_register
目录:drivers\net\phy\phy_device.c
/**
* phy_device_register - Register the phy device on the MDIO bus
* @phydev: phy_device structure to be added to the MDIO bus
*/
int phy_device_register(struct phy_device *phydev)
{
int err;
err = mdiobus_register_device(&phydev->mdio);
if (err)
return err;
/* Run all of the fixups for this PHY */
err = phy_scan_fixups(phydev);
if (err) {
pr_err("PHY %d failed to initialize\n", phydev->mdio.addr);
goto out;
}
phydev->mdio.dev.groups = phy_dev_groups;
err = device_add(&phydev->mdio.dev);
if (err) {
pr_err("PHY %d failed to add\n", phydev->mdio.addr);
goto out;
}
return 0;
out:
mdiobus_unregister_device(&phydev->mdio);
return err;
}
EXPORT_SYMBOL(phy_device_register);2
3
4
5
6
7
8
9
10
11
12
13
14
15
16
17
18
19
20
21
22
23
24
25
26
27
28
29
30
31
32
33
34
mdiobus_register_device进行对phydev的管理记录
int mdiobus_register_device(struct mdio_device *mdiodev)
{
if (mdiodev->bus->mdio_map[mdiodev->addr])
return -EBUSY;
mdiodev->bus->mdio_map[mdiodev->addr] = mdiodev;
return 0;
}
EXPORT_SYMBOL(mdiobus_register_device);2
3
4
5
6
7
8
9
10
实际注册: 目录:drivers\net\phy\phy_device.c
/**
* device_add - add device to device hierarchy.
* @dev: device.
*
* This is part 2 of device_register(), though may be called
* separately _iff_ device_initialize() has been called separately.
*
* This adds @dev to the kobject hierarchy via kobject_add(), adds it
* to the global and sibling lists for the device, then
* adds it to the other relevant subsystems of the driver model.
*
* Do not call this routine or device_register() more than once for
* any device structure. The driver model core is not designed to work
* with devices that get unregistered and then spring back to life.
* (Among other things, it's very hard to guarantee that all references
* to the previous incarnation of @dev have been dropped.) Allocate
* and register a fresh new struct device instead.
*
* NOTE: _Never_ directly free @dev after calling this function, even
* if it returned an error! Always use put_device() to give up your
* reference instead.
*/
int device_add(struct device *dev)
{
struct device *parent;
struct kobject *kobj;
struct class_interface *class_intf;
int error = -EINVAL;
struct kobject *glue_dir = NULL;
dev = get_device(dev);
if (!dev)
goto done;
if (!dev->p) {
error = device_private_init(dev);
if (error)
goto done;
}
/*
* for statically allocated devices, which should all be converted
* some day, we need to initialize the name. We prevent reading back
* the name, and force the use of dev_name()
*/
if (dev->init_name) {
dev_set_name(dev, "%s", dev->init_name);
dev->init_name = NULL;
}
/* subsystems can specify simple device enumeration */
if (!dev_name(dev) && dev->bus && dev->bus->dev_name)
dev_set_name(dev, "%s%u", dev->bus->dev_name, dev->id);
if (!dev_name(dev)) {
error = -EINVAL;
goto name_error;
}
pr_debug("device: '%s': %s\n", dev_name(dev), __func__);
parent = get_device(dev->parent);
kobj = get_device_parent(dev, parent);
if (kobj)
dev->kobj.parent = kobj;
/* use parent numa_node */
if (parent && (dev_to_node(dev) == NUMA_NO_NODE))
set_dev_node(dev, dev_to_node(parent));
/* first, register with generic layer. */
/* we require the name to be set before, and pass NULL */
error = kobject_add(&dev->kobj, dev->kobj.parent, NULL);
if (error) {
glue_dir = get_glue_dir(dev);
goto Error;
}
/* notify platform of device entry */
if (platform_notify)
platform_notify(dev);
error = device_create_file(dev, &dev_attr_uevent);
if (error)
goto attrError;
error = device_add_class_symlinks(dev);
if (error)
goto SymlinkError;
error = device_add_attrs(dev);
if (error)
goto AttrsError;
error = bus_add_device(dev);
if (error)
goto BusError;
error = dpm_sysfs_add(dev);
if (error)
goto DPMError;
device_pm_add(dev);
if (MAJOR(dev->devt)) {
error = device_create_file(dev, &dev_attr_dev);
if (error)
goto DevAttrError;
error = device_create_sys_dev_entry(dev);
if (error)
goto SysEntryError;
devtmpfs_create_node(dev);
}
/* Notify clients of device addition. This call must come
* after dpm_sysfs_add() and before kobject_uevent().
*/
if (dev->bus)
blocking_notifier_call_chain(&dev->bus->p->bus_notifier,
BUS_NOTIFY_ADD_DEVICE, dev);
kobject_uevent(&dev->kobj, KOBJ_ADD);
bus_probe_device(dev);
if (parent)
klist_add_tail(&dev->p->knode_parent,
&parent->p->klist_children);
if (dev->class) {
mutex_lock(&dev->class->p->mutex);
/* tie the class to the device */
klist_add_tail(&dev->knode_class,
&dev->class->p->klist_devices);
/* notify any interfaces that the device is here */
list_for_each_entry(class_intf,
&dev->class->p->interfaces, node)
if (class_intf->add_dev)
class_intf->add_dev(dev, class_intf);
mutex_unlock(&dev->class->p->mutex);
}
done:
put_device(dev);
return error;
SysEntryError:
if (MAJOR(dev->devt))
device_remove_file(dev, &dev_attr_dev);
DevAttrError:
device_pm_remove(dev);
dpm_sysfs_remove(dev);
DPMError:
bus_remove_device(dev);
BusError:
device_remove_attrs(dev);
AttrsError:
device_remove_class_symlinks(dev);
SymlinkError:
device_remove_file(dev, &dev_attr_uevent);
attrError:
kobject_uevent(&dev->kobj, KOBJ_REMOVE);
glue_dir = get_glue_dir(dev);
kobject_del(&dev->kobj);
Error:
cleanup_glue_dir(dev, glue_dir);
put_device(parent);
name_error:
kfree(dev->p);
dev->p = NULL;
goto done;
}
EXPORT_SYMBOL_GPL(device_add);2
3
4
5
6
7
8
9
10
11
12
13
14
15
16
17
18
19
20
21
22
23
24
25
26
27
28
29
30
31
32
33
34
35
36
37
38
39
40
41
42
43
44
45
46
47
48
49
50
51
52
53
54
55
56
57
58
59
60
61
62
63
64
65
66
67
68
69
70
71
72
73
74
75
76
77
78
79
80
81
82
83
84
85
86
87
88
89
90
91
92
93
94
95
96
97
98
99
100
101
102
103
104
105
106
107
108
109
110
111
112
113
114
115
116
117
118
119
120
121
122
123
124
125
126
127
128
129
130
131
132
133
134
135
136
137
138
139
140
141
142
143
144
145
146
147
148
149
150
151
152
153
154
155
156
157
158
159
160
161
162
163
164
165
166
167
168